Redis vs Valkey
Background
过去一年各大云服务厂商在Redis换license之后,力推使用Valkey代替Redis作为kv内存数据库的使用方案。Valkey作为Redis 7.2.4 fork,不仅兼容redis各个语言的client库,也解决了Redis目前存在的单线程性能瓶颈和内存占用问题,不禁好奇其性能有多大提升,周末找了个时间进行了性能benchmark。
已有youtube博主进行过benchmark,但由于方法不同结果仅供参考,可以与本文结果进行互相比较
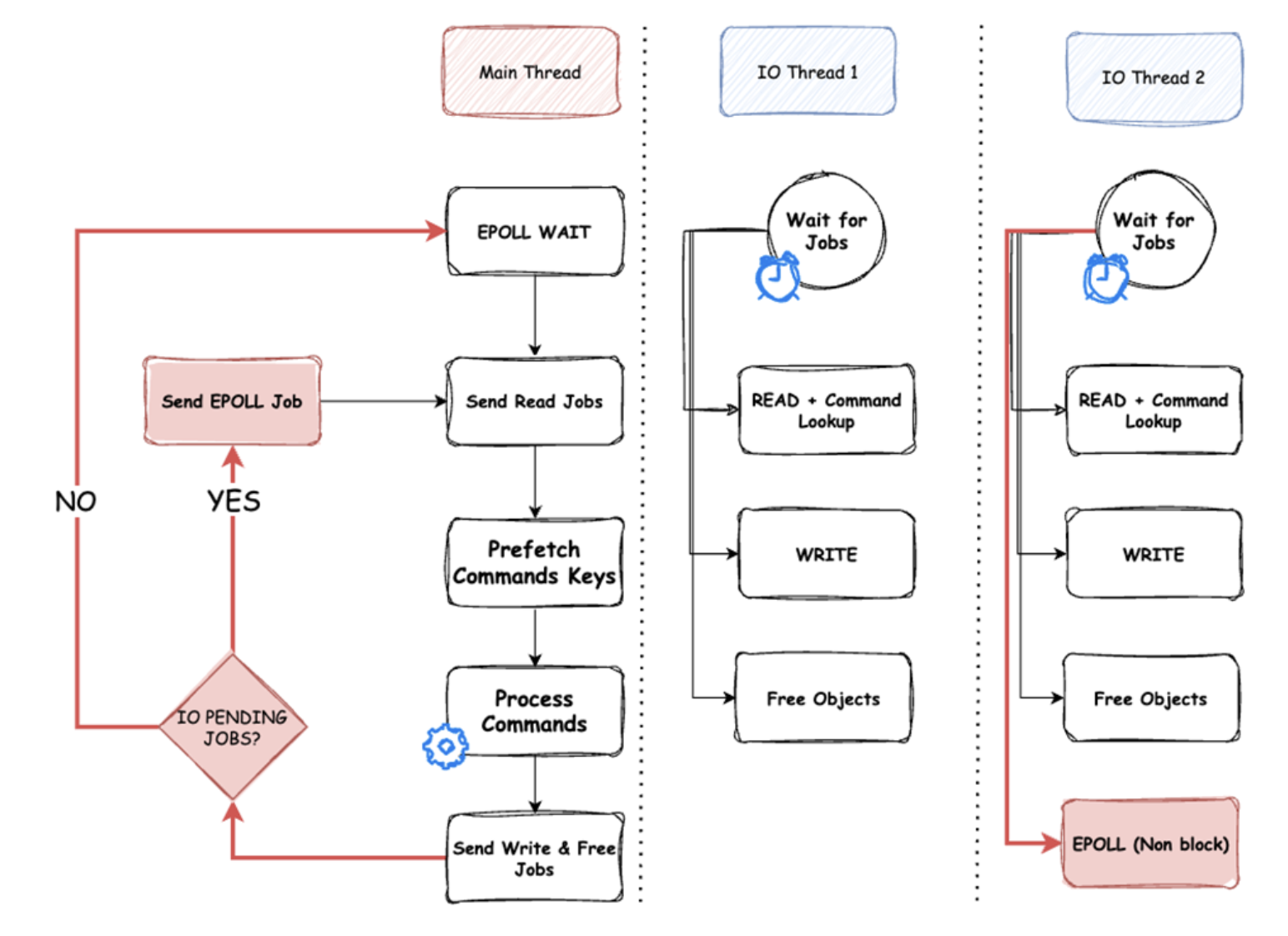
关于Valkey相较于Redis的改进,主要有两个,一个是io-thread, 另一个是数据结构内存优化, 可以参见以下两篇blog post:
其中io-thread是最重要的改进,支持了Epoll job并行执行,建议配置
io-thread=<核心数>
events-per-io-thread=2 (default)
io-threads-do-reads=yes (default)

另外,需要注意Redis 7.2.4 之后引入的 feature 如 time series, vector db, valkey 可能没有很好的支持,参考Redis方面的post
Valkey实验版本支持了RDMA,不经过OS和CPU直接进行数据读取,继续提升性能,参考以下两篇:
Method
instance: RaspberryPi 5b, 4vcore 8GiB
kennel: linux 6.14.0-1005-raspi
redis: 8.0.0
valkey: 8.1.0
command: `redis-benchmark -h <host>`
client number: 50 (default)
request number: 100000 (default)
valkey单核: io-threads=1
valkey多核: io-threads=4
Result
Redis 8.0
| test | rps | avg_latency_ms | min_latency_ms | p50_latency_ms | p95_latency_ms | p99_latency_ms | max_latency_ms |
|---|---|---|---|---|---|---|---|
| PING_INLINE | 22031.29 | 1.906 | 0.664 | 2.055 | 2.607 | 2.815 | 4.767 |
| PING_MBULK | 28935.18 | 1.311 | 0.64 | 0.919 | 2.239 | 2.487 | 4.415 |
| SET | 30969.34 | 1.583 | 0.784 | 1.567 | 1.839 | 1.935 | 3.175 |
| GET | 31486.14 | 1.557 | 0.736 | 1.543 | 1.799 | 1.895 | 3.615 |
| INCR | 31240.24 | 1.437 | 0.568 | 1.423 | 1.871 | 1.983 | 2.991 |
| LPUSH | 30778.7 | 1.477 | 0.624 | 1.463 | 1.895 | 2.015 | 3.511 |
| RPUSH | 31084.86 | 1.461 | 0.504 | 1.439 | 1.871 | 1.999 | 4.431 |
| LPOP | 31328.32 | 1.478 | 0.448 | 1.423 | 1.823 | 1.927 | 3.079 |
| RPOP | 31377.47 | 1.497 | 0.536 | 1.455 | 1.831 | 2.023 | 5.439 |
| SADD | 32123.36 | 1.339 | 0.552 | 1.399 | 1.807 | 1.959 | 2.599 |
| HSET | 31210.99 | 1.48 | 0.832 | 1.455 | 1.855 | 1.991 | 3.959 |
| SPOP | 31908.1 | 1.458 | 0.44 | 1.431 | 1.783 | 1.927 | 4.159 |
| ZADD | 31220.73 | 1.475 | 0.84 | 1.423 | 1.839 | 1.959 | 2.679 |
| ZPOPMIN | 32765.4 | 1.48 | 0.576 | 1.463 | 1.735 | 1.855 | 3.671 |
| LPUSH (needed to benchmark LRANGE) | 31113.88 | 1.485 | 0.608 | 1.439 | 1.855 | 2.007 | 4.287 |
| LRANGE_100 (first 100 elements) | 25906.74 | 1.189 | 0.504 | 1.167 | 1.479 | 1.743 | 3.215 |
| LRANGE_300 (first 300 elements) | 16460.91 | 2.172 | 1.072 | 1.999 | 3.487 | 3.791 | 6.567 |
| LRANGE_500 (first 500 elements) | 12318.3 | 2.195 | 0.664 | 2.167 | 2.415 | 2.847 | 6.247 |
| LRANGE_600 (first 600 elements) | 10948.11 | 2.544 | 1.784 | 2.463 | 3.039 | 3.999 | 7.655 |
| MSET (10 keys) | 27639.58 | 1.787 | 1.096 | 1.719 | 2.175 | 2.423 | 3.831 |
Valkey 8.1, 单核
| test | rps | avg_latency_ms | min_latency_ms | p50_latency_ms | p95_latency_ms | p99_latency_ms | max_latency_ms |
|---|---|---|---|---|---|---|---|
| PING_INLINE | 26910.66 | 1.224 | 0.632 | 1.159 | 1.655 | 2.391 | 4.863 |
| PING_MBULK | 24125.45 | 1.533 | 0.6 | 1.375 | 2.335 | 2.695 | 4.615 |
| SET | 27019.72 | 1.817 | 0.464 | 1.855 | 2.143 | 2.271 | 3.727 |
| GET | 31655.59 | 1.456 | 0.704 | 1.423 | 1.807 | 1.927 | 3.447 |
| INCR | 31625.55 | 1.47 | 0.776 | 1.463 | 1.823 | 1.951 | 3.007 |
| LPUSH | 31104.2 | 1.479 | 0.64 | 1.463 | 1.863 | 1.983 | 3.031 |
| RPUSH | 32435.94 | 1.493 | 0.584 | 1.479 | 1.767 | 1.903 | 3.719 |
| LPOP | 31250 | 1.486 | 0.584 | 1.479 | 1.863 | 2.007 | 3.527 |
| RPOP | 30684.26 | 1.407 | 0.4 | 1.391 | 1.935 | 2.039 | 3.023 |
| SADD | 31201.25 | 1.264 | 0.48 | 1.311 | 1.759 | 1.911 | 3.911 |
| HSET | 31565.66 | 1.476 | 0.608 | 1.431 | 1.807 | 1.927 | 3.287 |
| SPOP | 31938.68 | 1.45 | 0.576 | 1.415 | 1.783 | 1.895 | 3.039 |
| ZADD | 30703.1 | 1.491 | 0.648 | 1.463 | 1.903 | 2.063 | 4.511 |
| ZPOPMIN | 32164.68 | 1.486 | 0.544 | 1.471 | 1.775 | 1.935 | 3.191 |
| LPUSH (needed to benchmark LRANGE) | 31525.85 | 1.491 | 0.6 | 1.479 | 1.831 | 1.983 | 3.215 |
| LRANGE_100 (first 100 elements) | 26595.74 | 1.403 | 0.464 | 1.367 | 2.079 | 2.263 | 3.751 |
| LRANGE_300 (first 300 elements) | 12635.83 | 2.09 | 1.248 | 2.079 | 2.295 | 2.431 | 8.663 |
| LRANGE_500 (first 500 elements) | 9476.88 | 2.751 | 1.592 | 2.743 | 2.991 | 3.151 | 11.335 |
| LRANGE_600 (first 600 elements) | 8437.39 | 3.079 | 1.664 | 3.071 | 3.519 | 3.735 | 12.471 |
| MSET (10 keys) | 35063.11 | 1.286 | 0.576 | 1.255 | 1.735 | 1.815 | 2.543 |
Valkey 8.1, 多核
| test | rps | avg_latency_ms | min_latency_ms | p50_latency_ms | p95_latency_ms | p99_latency_ms | max_latency_ms |
|---|---|---|---|---|---|---|---|
| PING_INLINE | 35637.92 | 1.023 | 0.24 | 0.839 | 1.351 | 4.695 | 31.135 |
| PING_MBULK | 38358.27 | 1.072 | 0.232 | 0.863 | 1.631 | 5.783 | 26.095 |
| SET | 44404.97 | 0.666 | 0.24 | 0.655 | 0.719 | 1.383 | 2.975 |
| GET | 50226.02 | 0.636 | 0.184 | 0.615 | 0.767 | 1.031 | 13.511 |
| INCR | 50100.20 | 0.676 | 0.192 | 0.599 | 0.767 | 2.287 | 19.855 |
| LPUSH | 51975.05 | 0.632 | 0.232 | 0.599 | 0.711 | 1.071 | 31.135 |
| RPUSH | 55218.11 | 0.577 | 0.232 | 0.575 | 0.671 | 0.791 | 1.695 |
| LPOP | 57570.52 | 0.581 | 0.192 | 0.567 | 0.703 | 0.967 | 2.039 |
| RPOP | 54734.54 | 0.637 | 0.184 | 0.567 | 0.735 | 3.287 | 12.919 |
| SADD | 57736.72 | 0.576 | 0.208 | 0.567 | 0.687 | 0.871 | 3.975 |
| HSET | 53191.49 | 0.658 | 0.168 | 0.567 | 0.807 | 2.919 | 19.791 |
| SPOP | 57736.72 | 0.574 | 0.192 | 0.567 | 0.695 | 0.887 | 1.663 |
| ZADD | 57836.90 | 0.580 | 0.24 | 0.575 | 0.695 | 0.879 | 2.855 |
| ZPOPMIN | 57770.08 | 0.573 | 0.232 | 0.567 | 0.687 | 0.855 | 1.679 |
| LPUSH (needed to benchmark LRANGE) | 56561.09 | 0.593 | 0.248 | 0.567 | 0.695 | 1.023 | 18.127 |
| LRANGE_100 (first 100 elements) | 38417.21 | 0.840 | 0.296 | 0.735 | 0.911 | 3.759 | 21.263 |
| LRANGE_300 (first 300 elements) | 18491.12 | 1.532 | 0.536 | 1.511 | 1.663 | 2.247 | 7.679 |
| LRANGE_500 (first 500 elements) | 12712.94 | 2.130 | 0.352 | 2.095 | 2.287 | 3.407 | 11.007 |
| LRANGE_600 (first 600 elements) | 11059.50 | 2.399 | 0.672 | 2.367 | 2.567 | 2.863 | 22.751 |
| MSET (10 keys) | 57240.98 | 0.694 | 0.2 | 0.687 | 0.855 | 1.047 | 4.727 |
Valkey/Redis, 单核
| test | rps | avg_latency_ms | min_latency_ms | p50_latency_ms | p95_latency_ms | p99_latency_ms | max_latency_ms |
|---|---|---|---|---|---|---|---|
| PING_INLINE | 22.15% | -35.78% | -4.82% | -43.60% | -36.52% | -15.06% | 2.01% |
| PING_MBULK | -16.62% | 16.93% | -6.25% | 49.62% | 4.29% | 8.36% | 4.53% |
| SET | -12.75% | 14.78% | -40.82% | 18.38% | 16.53% | 17.36% | 17.39% |
| GET | 0.54% | -6.49% | -4.35% | -7.78% | 0.44% | 1.69% | -4.65% |
| INCR | 1.23% | 2.30% | 36.62% | 2.81% | -2.57% | -1.61% | 0.53% |
| LPUSH | 1.06% | 0.14% | 2.56% | 0.00% | -1.69% | -1.59% | -13.67% |
| RPUSH | 4.35% | 2.19% | 15.87% | 2.78% | -5.56% | -4.80% | -16.07% |
| LPOP | -0.25% | 0.54% | 30.36% | 3.94% | 2.19% | 4.15% | 14.55% |
| RPOP | -2.21% | -6.01% | -25.37% | -4.40% | 5.68% | 0.79% | -44.42% |
| SADD | -2.87% | -5.60% | -13.04% | -6.29% | -2.66% | -2.45% | 50.48% |
| HSET | 1.14% | -0.27% | -26.92% | -1.65% | -2.59% | -3.21% | -16.97% |
| SPOP | 0.10% | -0.55% | 30.91% | -1.12% | 0.00% | -1.66% | -26.93% |
| ZADD | -1.66% | 1.08% | -22.86% | 2.81% | 3.48% | 5.31% | 68.38% |
| ZPOPMIN | -1.83% | 0.41% | -5.56% | 0.55% | 2.31% | 4.31% | -13.08% |
| LPUSH (needed to benchmark LRANGE) | 1.32% | 0.40% | -1.32% | 2.78% | -1.29% | -1.20% | -25.01% |
| LRANGE_100 (first 100 elements) | 2.66% | 18.00% | -7.94% | 17.14% | 40.57% | 29.83% | 16.67% |
| LRANGE_300 (first 300 elements) | -23.24% | -3.78% | 16.42% | 4.00% | -34.18% | -35.87% | 31.92% |
| LRANGE_500 (first 500 elements) | -23.07% | 25.33% | 139.76% | 26.58% | 23.85% | 10.68% | 81.45% |
| LRANGE_600 (first 600 elements) | -22.93% | 21.03% | -6.73% | 24.69% | 15.79% | -6.60% | 62.91% |
| MSET (10 keys) | 26.86% | -28.04% | -47.45% | -26.99% | -20.23% | -25.09% | -33.62% |
Valkey/Redis, 多核
| test | rps | avg_latency_ms | min_latency_ms | p50_latency_ms | p95_latency_ms | p99_latency_ms | max_latency_ms |
|---|---|---|---|---|---|---|---|
| PING_INLINE | 61.76% | 86.31% | 176.67% | 144.93% | 92.97% | -40.04% | -84.69% |
| PING_MBULK | 32.57% | 22.29% | 175.86% | 6.49% | 37.28% | -56.99% | -83.08% |
| SET | 43.38% | 137.69% | 226.67% | 139.24% | 155.77% | 39.91% | 6.72% |
| GET | 59.52% | 144.81% | 300.00% | 150.89% | 134.55% | 83.80% | -73.24% |
| INCR | 60.37% | 112.57% | 195.83% | 137.56% | 143.94% | -13.29% | -84.94% |
| LPUSH | 68.87% | 133.70% | 168.97% | 144.24% | 166.53% | 88.14% | -88.72% |
| RPUSH | 77.64% | 153.21% | 117.24% | 150.26% | 178.84% | 152.72% | 161.42% |
| LPOP | 83.77% | 154.39% | 133.33% | 150.97% | 159.32% | 99.28% | 51.01% |
| RPOP | 74.44% | 135.01% | 191.30% | 156.61% | 149.12% | -38.45% | -57.90% |
| SADD | 79.73% | 132.47% | 165.38% | 146.74% | 163.03% | 124.91% | -34.62% |
| HSET | 70.43% | 124.92% | 395.24% | 156.61% | 129.86% | -31.79% | -80.00% |
| SPOP | 80.95% | 154.01% | 129.17% | 152.38% | 156.55% | 117.25% | 150.09% |
| ZADD | 85.25% | 154.31% | 250.00% | 147.48% | 164.60% | 122.87% | -6.16% |
| ZPOPMIN | 76.31% | 158.29% | 148.28% | 158.02% | 152.55% | 116.96% | 118.64% |
| LPUSH (needed to benchmark LRANGE) | 81.79% | 150.42% | 145.16% | 153.79% | 166.91% | 96.19% | -76.35% |
| LRANGE_100 (first 100 elements) | 48.29% | 41.55% | 70.27% | 58.78% | 62.35% | -53.63% | -84.88% |
| LRANGE_300 (first 300 elements) | 12.33% | 41.78% | 100.00% | 32.30% | 109.68% | 68.71% | -14.48% |
| LRANGE_500 (first 500 elements) | 3.20% | 3.05% | 88.64% | 3.44% | 5.60% | -16.44% | -43.25% |
| LRANGE_600 (first 600 elements) | 1.02% | 6.04% | 165.48% | 4.06% | 18.39% | 39.68% | -66.35% |
| MSET (10 keys) | 107.10% | 157.49% | 448.00% | 150.22% | 154.39% | 131.42% | -18.95% |
Conclusion
从rps/latency指标来看,大多数常用指令(GET SET L/RPUSH L/RPOP)单核性能大差不差,多核性能提升巨大,主要提升都由valkey独有的io-thread架构带来,高并发场景会有更好的支持。
另外注意到Valkey的LRANGE性能明显不如Redis,其本身也是一个slow command,使用需要注意。
如没有使用Redis 7.2.4 后新版本 feature 的需求,可以推荐从Redis无痛切换到Valkey。